藏书网
青松聊商业的文章
米尔斯海默厉害,永远不带感情做分析网页链接
2026-03-09 00:42
【美以与伊朗冲突首周军费高达60亿美元】财联社3月8日电,据报道,美国和以色列对
国际
2026-03-08 19:56
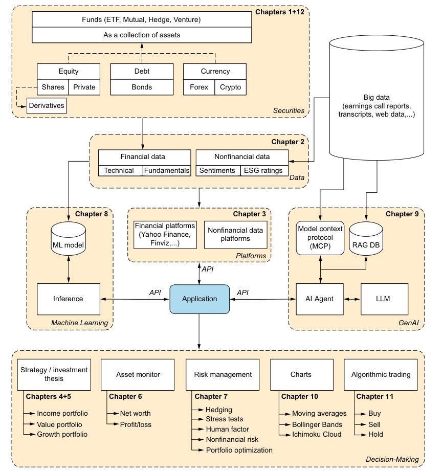
看到有人推荐曼宁出的一本给程序员看的投资书,我觉得可以放到小白系统性的学习AI
财经
2026-03-08 17:56
A-10居然也上场了,洗地用的
军事
2026-03-08 17:56
3月8日上午,进出霍尔木兹海峡的油轮大幅增加
国际
2026-03-08 15:57
这条新闻看标题可能搞不清楚怎么回事——————实际上讲的是以军的一项军事行动:星
国际
2026-03-08 15:56
拟议中的护航编队,不过因为军事力量不足(也许是舍不得花钱)无法全天24小时覆盖,
军事
2026-03-08 14:56
尽管自冷战结束以来美国国防开支占GDP的比重大幅下滑,从1988年的约7%降至2
国际
2026-03-08 14:56
2023年全国糖尿病患者:2.33亿(18岁以上成人)• 患病率:15.8
2026-03-08 12:56
女神们节日快乐!
2026-03-08 13:56
霍尔木兹危机推演
财经
2026-03-07 17:54
ISW 2026年1月发布《伊朗政权不稳定指标》,系统分析伊朗镇压体系,具有较高
国际
2026-03-07 14:54
据中国乘用车协会的数据,2024年最后一个季度的汽车销量逐月下降。券商伯恩斯坦预
汽车
2026-03-07 12:55
生活手记早上被嘹亮的唱颂给惊呆了:“磨剪之嘞磨菜刀”我以为我穿越回去了,睁眼一看
2026-03-07 11:57
深圳拍到的线下Openclaw装机画面,一大群人(很多是奶奶!)排队等待安装 O
科技
2026-03-06 20:53
冲突开始后的 前 8 天伊朗导弹发射情况:🚀 弹道导弹:🔴 第1天 — 35
军事
2026-03-06 19:53
伊朗战果
军事
2026-03-06 15:57
突发:🇺🇸🇮🇷 美国能源部长接受福克斯新闻采访时表示,油轮拒绝了特朗普提
国际
2026-03-06 14:53
自2024年以来,越南与泰国均呈现出自华进口规模与对美出口流量同步扩张的强相关性
财经
2026-03-06 11:55
跟随热点板块炒股能赚钱吗?deepseek回答挺好的,尤其是第二点各位可以多看看
财经
2026-03-06 10:53
第一页
下一页
青松聊商业
感谢大家的关注
热门分类
推荐
热榜
军事
NBA
体育
社会
明星八卦
娱乐
财经
科技
汽车
历史
国际
游戏
动漫
公益
搞笑
商业
互联网
数码
国际足球
房产
家居
时尚
科学探索
职场
育儿
股票
教育
影视
情感
热点
中国军情
武器
中国南海
中国足球
亚洲杯
科比
综合体育
CBA
投资
大咖秀
外汇
创业
风口
SUV
豪车
概念车
优惠
新能源
美国
欧洲
朝日韩
俄罗斯
孕期
街拍
婚姻
正能量