✅申报前提:
1⃣企业所属行业必须为“制造业”,否则不满足申报条件
2⃣制造业门类产品销售额占全部销售额比例应大于50%,否则不满足申报条件
.
✅申报流程:
第一步,登录高企认定工作网
第二步,选择高新技术企业认定(见图二)
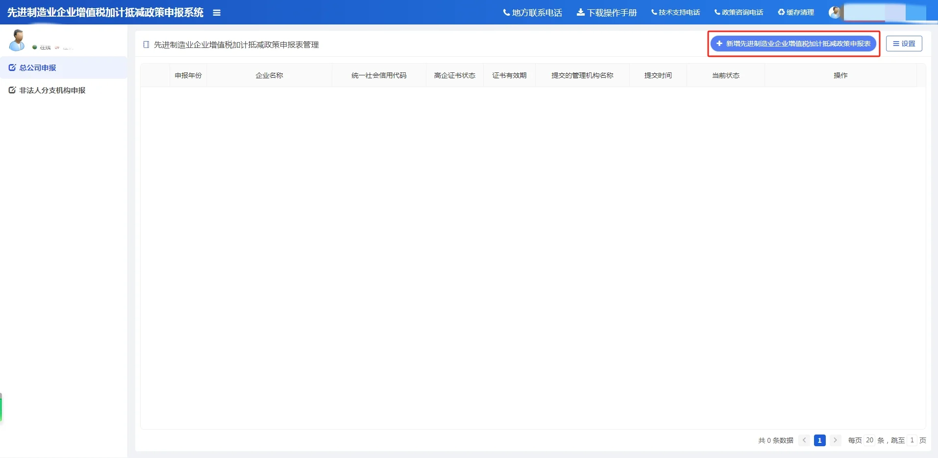
第三步,进入系统后,左侧菜单分为了“总公司申报和非法人分支机构申报”,点击“总公司申报”,点击页面右上方“新增先进造业企业增值税加计抵减政策申报表”,创建申报材料(见图四)
第四步,按申报内容填写联系人和联系电话,2023年度销售额(见图五)
第五步,填写2023年度销售产品信息以及产品对应的行业分类,每种产品对应的销售额,是否属于制造业门户(见图六)
第六步,选择分支机构设立情况(见图七)
企业自行选择是否设立了非法人分支机构。
⚠️注意事项:
1、是否设立属于制造业行业非法人分支机构选择“是”时,需选择是否为增值税汇总纳税企业。
2、是否为增值税汇总纳税企业选择“是”时,总公司申报的销售额应汇总非法人分支机构销售额,产品信息应包含非法人分支机构产品信息。
3、是否为增值税汇总纳税企业选择“否”,且总公司所属行业为制造业时,可前往“非法人分支机构”菜单创建材料,填写分支机构信息,进行申报。非法人分支机构信息由总公司代为填写,分支机构所属行业必须为制造业,否则不满足申报条件。
.
第六步完成后点击保存按钮
点击下载申报书,打印出来盖章签字然后上传PDF
最后选择接收机构,点击提交即可
👉就是这么简单









小珠桃子
非常有用
Fine
怎么联系